Finmatics Hinweise in RZL verstehen und steuern
Erfahren Sie welche Finmatics Hinweise in RZL angezeigt werden. Wir zeigen Ihnen wo Sie diese finden und wie Sie die Meldungen steuern.
Welche Meldungen werden in RZL angezeigt?
Finmatics überträgt verschiedene Warnungen direkt in Ihre RZL Software. Diese Hinweise dienen rein zu Ihrer Information. Folgende Meldungen können bei Ihren Belegen auftreten:
-
Das Rechnungsdatum liegt in der Zukunft
-
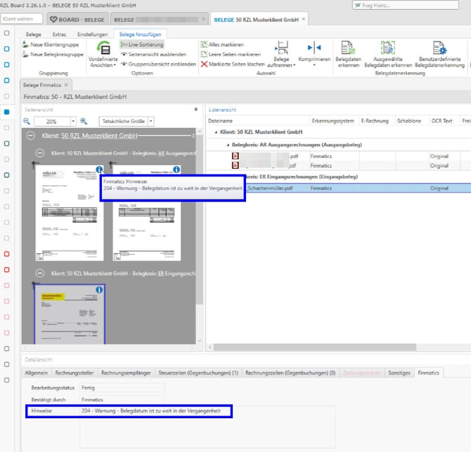
Das Rechnungsdatum liegt zu weit in der Vergangenheit
-
Duplikate gefunden (Daten/Bild)
-
Steuercode stimmt nicht mit der Kontonummer überein.
Wo finden Sie die Hinweise in RZL?
Sie können die Warnungen auf zwei Wegen in Ihrer Software einsehen. In der Seitenansicht klicken Sie einfach auf das Informationssymbol. Zusätzlich finden Sie in der Detailansicht einen eigenen Reiter namens Finmatics. Dort werden Ihnen der Status und der genaue Hinweis detailliert aufgelistet

Wie deaktivieren Sie die Anzeige der Hinweise?
Die Meldungen können im Feld "Hinweise Finmatics" unter BELEGE / Einstellungen / Grundeinstellungen deaktiviert werden.
